众所周知,EcoStruxureMachineExpert机器专家软件自带的Lexium设备中不再包含Lexium23系列伺服,那么如果要在新的ESME软件中控制早期的LXM23A伺服,应该怎么办呢?
下面介绍具体的实现步骤。
硬件:LMC058+LXM23A
软件:
CANopen控制
1、从中将已编译库Lexium23Library_复制到桌面并重命名为Lexium23Library_;
默认路径:
C:\ProgramData\SoMachineSoftware\\Managed
Libraries\SchneiderElectric\Lexium23Library\1.3.0.0
2、打开ESME软件在依次工具---库----安装在弹出的对话框中选择你存放在桌面的库文件,如下图(注意在最后一步弹出的对话框中选择的是编译的库文件)

3、从SoMachine中将LXM23伺服的device文件拷到桌面或某个文件夹里;
默认路径:
C:\ProgramData\SoMachineSoftware\\Devices\18\101A2016\1.3.0.0

4、打开ESME软件在依次工具---设备库----安装,在弹出的对话框中选择你存放在桌面的device文件,如下图

5、CANopen_Performance下即可正常添加LXM23A伺服;

6、编程实现

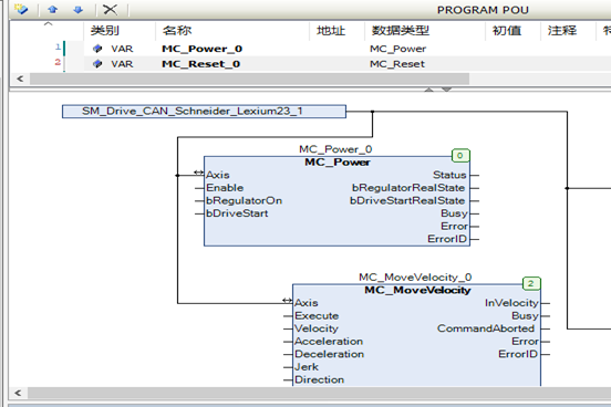
调用的功能块名称、用法与原SoMachine平台一致
CANmotion控制
1、从中将已编译库
SM3_Drive_CAN_Schneider_
复制到桌面并重命名为SM3_Drive_CAN_Schneider_
默认路径:
C:\ProgramData\SoMachineSoftware\\ManagedLibraries\3S-SmartSoftwareSolutionsGmbH\SM3_Drive_CAN_Schneider_Lexium23\3.5.3.70
2、打开ESME软件在依次工具---库----安装,在弹出的对话框中选择存放在桌面的库文件安装;
3、从SoMachine分别拷贝出CANmotion下的LXM23伺服设备文件和电机设备文件;

默认路径
C:\ProgramData\SoMachineSoftware\\Devices\18\101A2F06\SM%3

默认路径:
C:\ProgramData\SoMachineSoftware\\Devices\1026\101A2F06\SM%3
4、打开ESME软件在依次工具---设备库----安装,在弹出的对话框中选择存放在桌面的两个设备文件进行安装;
5、CANmotion下组态添加LXM23伺服;

6、编程实现
免责声明:本文章如果文章侵权,请联系我们处理,本站仅提供信息存储空间服务如因作品内容、版权和其他问题请于本站联系